AKTIN: Verbesserung der Versorgungsforschung in der Akutmedizin in Deutschland durch den Aufbau eines Nationalen Notaufnahmeregisters
Dienstag, 17. Januar 2017, 14:30:
Prof. Dr. Rainer Röhrig
Abteilung Medizinische Informatik des Departments für Versorgungsforschung
Universität Oldenburg
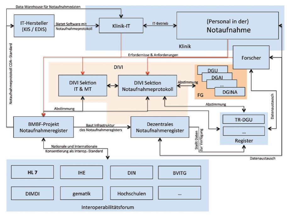
Die Konsentierung des DIVI-Notaufnahmeprotokolls als Dokumentationsstandard für (zentrale) Notaufnahmen [1,2] bildete die Grundlage für die Entwicklung eines Interoperabilitätsstandards auf Basis HL7 CDA Level 3 [3] und damit eine Grundlage für die Forschung auf der Basis von Routinedaten. Was in einem Satz relativ einfach dargestellt ist, war in Realität ein erheblicher Aufwand an Konsentierung unterschiedlichster Organisationen (siehe Abbildung 1): Es mussten die unterschiedlichen Anforderungen an die Dokumentation, wie auch bestehende Standards berücksichtigt werden. Da dies kein einmaliger Prozess ist, wurde von der DIVI-Sektion Notaufnahmeprotokoll ein kontinuierlicher Prozess aufgesetzt, in der alle entscheidenden Organisationen und Stakeholder vertreten sind und so gemeinsam die Inhalte weiterentwickeln, die dann in den jeweiligen Updates des DIVI-Notaufnahmeprotokolls, der Kerndatensatzes und dementsprechend auch in der HL7-Version Eingang finden [4]. Die ersten KIS-Hersteller, bzw. Hersteller von Klinischen Informationssystemen für Notaufnahmen (EDIS) haben eine Exportschnittstelle auf Basis des HL7-CDAs für die Notaufnahme implementiert.
In dem Projekt „Verbesserung der Versorgungsforschung in der Akutmedizin in Deutschland durch den Aufbau eines Nationalen Notaufnahmeregisters“ (www.aktin.org / BMBF Fördernummer 01KX1319B) erfolgt der Aufbau einer IT-Infrastruktur um diese Daten für verschiedene Anwendungsfelder nutzen zu können. Dies umfasst sowohl die Surveilance durch Behörden (z.B. RKI, Gesundheitsämter), die Gesundheitsberichterstattung, als auch die epidemiologische Forschung und die Versorgungsforschung. Dabei liegt die Herausforderung in der Erfüllung der datenschutzerechlichen Anforderungen vor allem in der Dimension der Daten, die bei der Verwendung des gesamten Datensatzes eine hohe Gefahr der Identifizierung einzelner Patienten darstellt. Aus diesem Grund wurde die Architektur einer verteilten Datenhaltung entworfen [5]. Dabei verbleiben die Daten alle in der Fachabteilung der (zentralen) Notaufnahme im Behandlungskontext und diese werden immer nur bei Bedarf anonymisiert oder pseudonymisiert nach einem Genehmigungsverfahren (Forschungsethische Bewertung) und nach Freigabe der jeweiligen Klinik dort abgerufen und an den Antragsteller geliefert. Als standardisiertes Notaufnahme Data Warehouse wird I2B2 mit einer in dem Projekt entwickelten HL7-CDA-Zelle verwendet. Darüber hinaus wurden (und werden) Schnittstellen für asynchrone Datenbankabfragen implementiert. Derzeit erfolgt der Rollout auf 15 Pilotkliniken und es werden in dem Vortrag die ersten Analysen auf Basis des Notaufnahmeprotokolls vorgestellt.
Abbildung oben: Prozess der Harmonisierung und Standardisierung [4]
Literatur:
[1] Walcher F, Kulla M, Klinger S, Röhrig R, Wyen H, Bernhard M, Gräff I, Nienaber U, Petersen P, Himmelreich H, Schweigkofler U, Marzi I, Lefering R.: Standardisierte Dokumentation im Schockraum mit dem Kerndatensatz „Notaufnahme“ der DIVIUnfallchirurg. 2012 May;115(5):457-63. doi: 10.1007/s00113-012-2220-1.
[2] Kulla M, Röhrig R, Helm M et al.: Nationaler Datensatz „Notaufnahme“ – Entwicklung, Struktur und Konsentierung durch die Deutsche Interdisziplinäre Vereinigung für Intensivmedizin und Notfallmedizin. Anaesthesist 2014; 63:243–255
[3] AKTIN Art-Decor Webpage. Available from:http://aktin.art-decor.org/.
[4] Kulla M, Brammen D, Greiner F et al.: Vom Protokoll zum Register – Entwicklungen für ein bundesweites Qualitätsmanagement in deutschen Notaufnahmen. DIVI 2016; 7: 12–20 DOI 10.3238/DIVI.2016.0012–0020 (Für die interne Verwendung ist das Paper im Anhang enthalten)
[5] Ahlbrandt J, Brammen D, Majeed RW, Lefering R, Semler SC, Thun S, Walcher F, Röhrig R.: Balancing the need for big data and patient data privacy–an IT infrastructure for a decentralized emergency care research database. Stud Health Technol Inform. 2014;205:750-4.
